Mehak Kumar
Mehak Kumar
Kafo
This project explores a fully automatic, smart coffee grinder designed for fast-paced commercial environments. It efficiently handles multiple user requests in a queue while delivering consistent grind quality through high-performance burrs, static reduction, and overheating prevention. With an intuitive interface and low-maintenance design, the grinder prioritizes speed, reliability, and long-term durability.
Target Market
Primary: Food outlets serving food and drinks requiring high efficiency and low maintenance.
Secondary: Offices or co-working spaces where multiple users may submit grind requests.
Tertiary: Home coffee enthusiasts.
Kafo
This project explores a fully automatic, smart coffee grinder designed for fast-paced commercial environments. It efficiently handles multiple user requests in a queue while delivering consistent grind quality through high-performance burrs, static reduction, and overheating prevention. With an intuitive interface and low-maintenance design, the grinder prioritizes speed, reliability, and long-term durability.
Target Market
Primary: Food outlets serving food and drinks requiring high efficiency and low maintenance.
Secondary: Offices or co-working spaces where multiple users may submit grind requests.
Tertiary: Home coffee enthusiasts.



User Study






User Flow

Moodboard



Concept



Storyboard



Input multiple orders in the queue while working on other orders.
Grinder automatically sets the scales.
Grinder automatically sets the
scales.


Receive freshly grounded coffee according to each order in the queue.
Excess stuck coffee falls of through vibration actuator. Easily clean the grinder at the end of
the day.
Excess stuck coffee falls of
through vibration actuator. Easily
clean the grinder at the end of the
day.
Receive freshly grounded coffee according to each order in the queue.


Input multiple orders in the queue while working on other orders.


Grinder automatically sets the scales.


Excess stuck coffee falls of through vibration actuator. Easily clean the grinder at the end of the day.
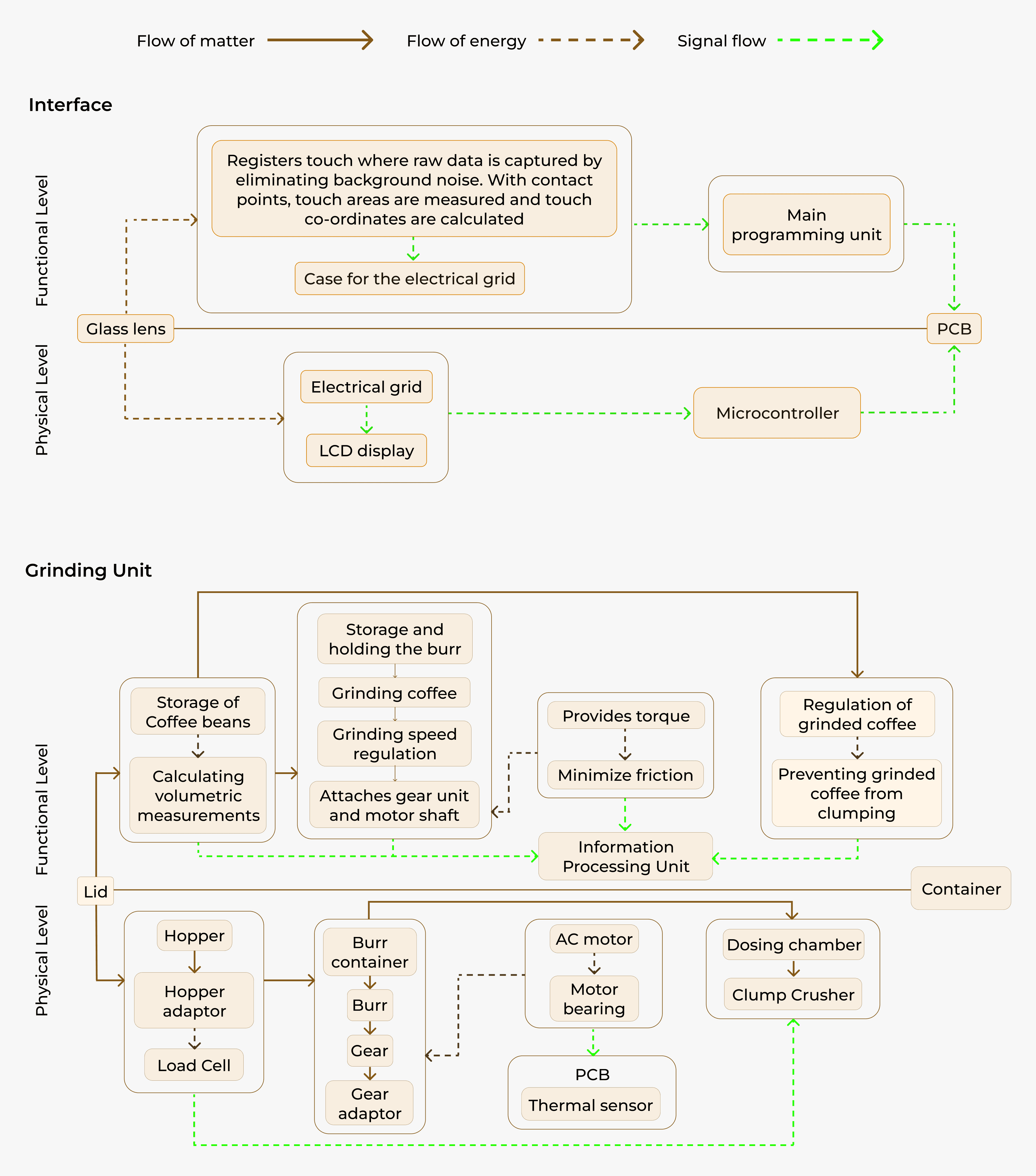
Product Architecture





Prototype
The prototype was 3D printed in PLA at a full 1:1 scale to accurately represent the final product’s form and proportions.
The prototype was 3D printed in PLA at a full 1:1 scale to accurately represent the final product’s form and proportions.








User Interaction

